网站首页 易语言模块源码 第112页
-
易语言json操作模块源码
资源介绍:易语言json操作模块源码例程程序创建MSScriptControl对象操作js脚本。点评:易语言json操作模块源码是易语言脚本对象应用例程。资源作者:三叶...
2018-03-05 三叶资源网 易语言模块源码 5183 ℃ 16 评论 -
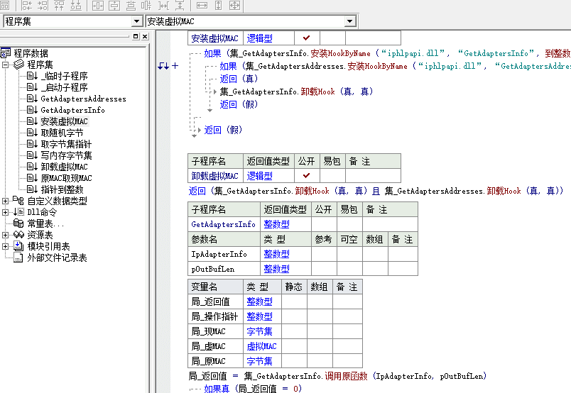
易语言虚拟MAC模块源码
资源介绍:易语言虚拟MAC模块源码例程程序调用API函数虚拟MAC效果。点评:易语言虚拟MAC模块源码是易语言API应用例程。资源作者:三叶易语言自学网资源界面:资源下载:[Download]备份下载百度网盘 密码:h3zi[...
2018-03-05 三叶资源网 易语言模块源码 3580 ℃ 7 评论 -
易语言文本栈源码
资源介绍:易语言文本栈源码例程程序调用API函数实现栈的文本类操作。易语言文本栈源码是易语言栈结构应用例程。资源作者:三叶易语言自学网资源界面:资源下载:[Download]备份下载百度网盘 密码:t8l1[/Download...
2018-03-05 三叶资源网 易语言模块源码 2268 ℃ 0 评论 -
易语言网络封包类模块源码
资源介绍:易语言网络封包类模块源码例程程序演示了网络封包的实现结构。资源作者:三叶易语言自学网资源界面:.版本2.支持库spec...
2018-03-05 三叶资源网 易语言模块源码 5357 ℃ 14 评论 -
易语言结构体扩展模块源码
资源介绍:易语言结构体扩展模块源码例程程序调用API函数实现了类似C/C++风格的结构体。资源作者:三叶易语言自学网资源界面:资源下载:[Download]备份下载百度网盘 密码:1pki[/Download]...
2018-03-05 三叶资源网 易语言模块源码 3145 ℃ 4 评论 -
易语言生成二维码模块源码
资源介绍:易语言生成二维码模块源码资源作者:三叶自学网资源界面:资源下载:[Download]备份下载百度网盘 密码:ypx6[/Download]...
2018-03-04 三叶资源网 易语言模块源码 3631 ℃ 9 评论 -
易语言创建组件模块源码
资源介绍:易语言创建组件模块源码例程程序结合易语言数据库操作支持库,实现创建记录集组件的功能。点评:易语言创建组件模块源码使用时,无需在窗口上加载记录集组件。资源作者:三叶自学网资源界面:资源下载:[Download]备份下载百度网盘&n...
2018-03-04 三叶资源网 易语言模块源码 3730 ℃ 8 评论 -
易语言Wininet访问类v2.2模块源码
资源介绍:易语言Wininet访问类v2.2模块源码例程程序调用API函数实现Wininet访问。资源作者:鱼刺资源界面:资源下载:[Download]备份下载百度网盘 密码:1i46[/Download]...
2018-03-04 三叶资源网 易语言模块源码 2051 ℃ 0 评论 -
内存7z解压模块源码
资源介绍:内存7z解压模块源码.版本2.子程序SevenZip解压文件,整数型,,解压文件,返回0=成功 1=错误 2=取消感谢原作者.参数压缩包句柄,整数型,,parentwin...
2018-02-28 三叶资源网 易语言模块源码 3313 ℃ 1 评论 -
简单PHP做API接口写注册登录
资源介绍:简单PHP做API接口写注册登录,易语言结合PHP操作,可进行扣除,增加,转让点数。资源作者:唐长老-JMcard资源界面:资源下载:[Download]备份下载百度网盘 密码:0bwg[/Download]...
2018-02-12 三叶资源网 易语言模块源码 3579 ℃ 11 评论









